12.2.1. Remote Flow

Depending on whether the User is using a mobile device or a workstation, the Relying Party MUST support the following remote flows (RPR-84):

  • Same Device, the Relying Party MUST provide an HTTP location to the Wallet Instance using a redirect (302) or an HTML href in a web page (RPR-01);

  • Cross Device, the Relying Party MUST provide a QR Code which the User frames with the Wallet Instance (RPR-03).

Once the Wallet Instance establishes the trust with the Relying Party and evaluates the request, the User gives the consent for the disclosure of the Digital Credentials, in the form of a Verifiable Presentation.

The figure illustrates the High Level Remote Protocol Flow.

Fig. 12.11 High Level Remote Protocol Flow.

A High-Level description of the remote flow, from the User's perspective, is given below and shown in High Level Remote Protocol Flow.:

  1. Authorization Request: the Wallet Instance obtains a URL in the Same Device flow or a QR Code in Cross Device flow containing directly the signed Request Object (passing a Request Object by value) or a pointer where the signed Request Object is available for download (passing a Request Object by reference). If by reference, Steps 2 and 3 are performed.

  2. Request URI Request: the Wallet Instance extracts from the payload the following parameters: client_id, request_uri, request_uri_method.

  • If request_uri_method is provided and set with the value post, the Wallet Instance SHOULD transmit its metadata to the Relying Party's request_uri endpoint using the HTTP POST method.

  • If request_uri_method is set with the value get or not present, the Wallet Instance MUST fetch the signed Request Object using an HTTP request with method GET to the endpoint provided in the request_uri parameter (RPR-78).

  1. Request URI Response: the Relying Party returns a signed Request Object to the Wallet Instance.

  2. WI Checks: the Wallet Instance:

  1. verifies the signature of the signed Request Object using the public key identified in the JWT header of the Request Object. Using that reference, the Wallet Instance is able to select the correct Relying Party's public key for signature verification (WP_085).

  2. verifies that the client_id contained in the Request Object issuer (Relying Party) matches with the one obtained at the Step 2:

    • If client_id uses the openid_federation prefix, it MUST match the sub parameter contained in the Relying Party's Entity Configuration within the Trust Chain (WP_086).

    • If client_id uses the x509_hash prefix, the Wallet Instance MUST verify that the hash of the Relying Party’s X.509 certificate (in the x5c request header) matches the hash contained in client_id from Step 2 (as defined in OpenID4VP, Section 5.9.3).

  3. evaluates the requested Digital Credentials and checks the eligibility of the Relying Party in asking for these by applying the policies related to that specific Relying Party, obtained with the Trust Chain (WP_087).

  1. POST Authorization Response: the Wallet Instance presents the requested information to the Relying Party, along with the Wallet Attestation if requested.

  2. RP Checks: The Relying Party validates the presented Credentials by verifying the trust with their Issuers and checks the Wallet Attestation to ensure the Wallet Provider is trusted.

  3. Relying Party Response: the Wallet Instance informs the User about the successful authentication with the Relying Party, and the User continues the navigation.

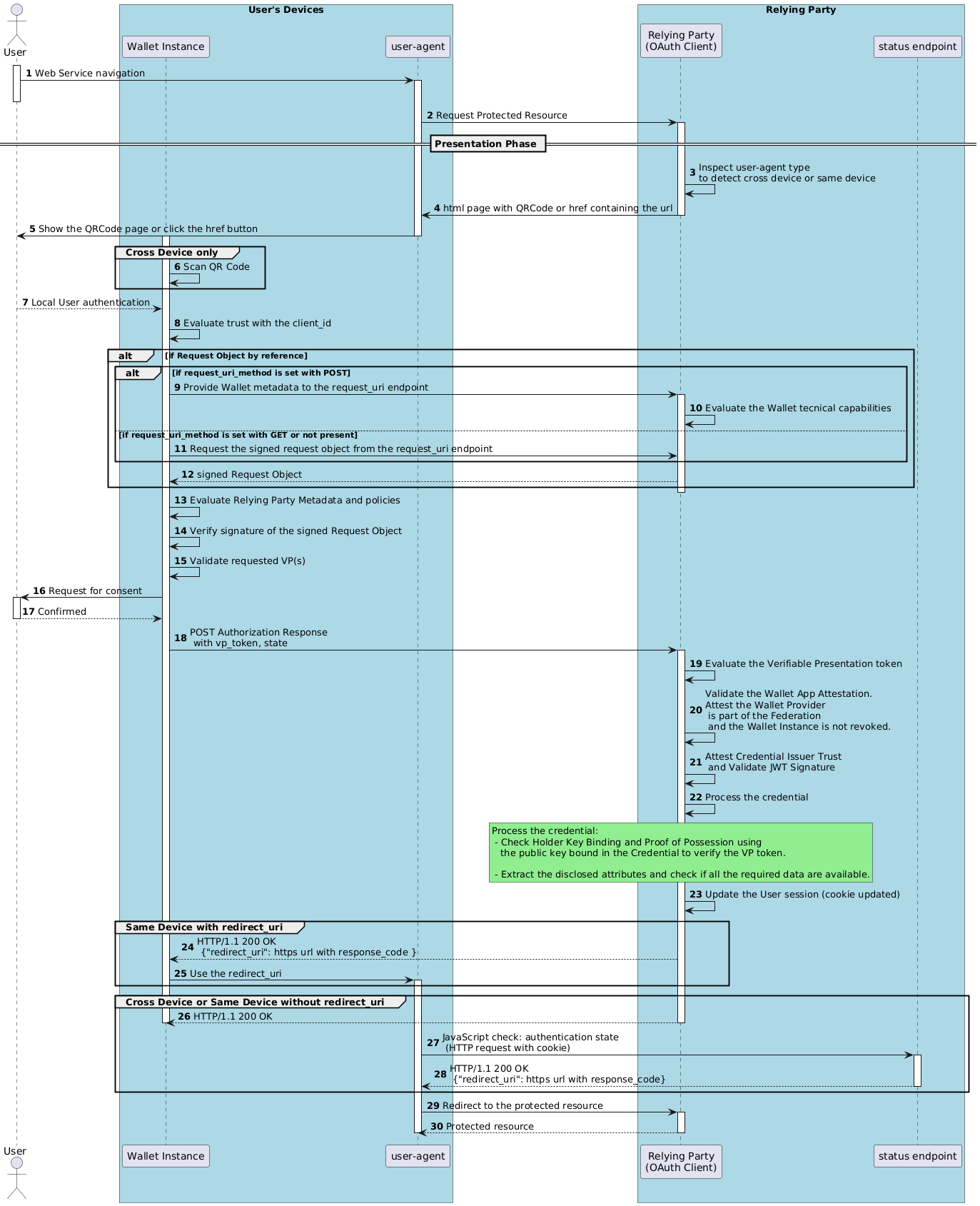
Below is a sequence diagram that details the interactions between all the involved parties.

The figure illustrates the Remote Protocol Flow.

Fig. 12.12 Remote Protocol Flow.

The details of each step shown in the previous picture are described below.

Steps 1-2: The User requests to access to a protected resource of the Relying Party.

Step 3: The Relying Party creates a state value bound to the user-agent (e.g., using an HTTP secured cookie) and inspects the user-agent to determine whether the flow occurs on the same device as the user-agent.

Steps 4-7 (Authorization Request): The Relying Party provides the user-agent with a JavaScript page inspecting the status endpoint and the Wallet Instance with a URL containing the Authorization Request.

In the Cross Device Flow, the Authorization Request is presented as a QR Code displayed to the User. The User scans the QR Code using the Wallet Instance and retrieves a URL. Below is represented a non-normative example of a QR Code issued by the Relying Party.

_images/verifier_qr_code.svg

Note

The error correction level chosen for the QR Code MUST be Q (Quartily - up to 25%), since it offers a good balance between error correction capability and data density/space. This level of quality and error correction allows the QR Code to remain readable even if it is damaged or partially obscured (RPR-77).

If the Request Object is passed by value the URL inside the QR Code contains client_id and request parameters. Below a non-normative example of the QR Code raw payload with Request Object by value:

https://wallet-solution.example.org/authorization?client_id=openid_federation%3Ahttps%3A%2F%2Frelying-party.example.org&request=eyJhbGciOiJFUzI1NiIs...9t2LQ

While if the Request Object is passed by reference the URL inside the QR Code contains client_id, request_uri, and request_uri_method parameters (WP_076–077). Below is represented a non-normative example of the QR Code raw payload with Request Object by reference:

https://wallet-solution.example.org/authorization?client_id=openid_federation%3Ahttps%3A%2F%2Frelying-party.example.org&request_uri=https%3A%2F%2Frelying-party.example.org&request_uri_method=post

Conversely, in the Same Device Flow, the Relying Party uses an HTTP response redirect (with status code set to 302) or an html page with an href button, containing the URL providing the same information as in the Cross-Device Flow (WP_076–077). Below is a non-normative example with Request Object by reference:

HTTP/1.1 302 Found
Location: https://wallet-solution.digital-strategy.europa.eu?client_id=openid_federation%3Ahttps%3A%2F%2Frelying-party.example.org%2Fcb&request_uri=https%3A%2F%2Frelying-party.example.org%2Frequest_uri&request_uri_method=post

Step 8: The Wallet Instance evaluates the trust with the Relying Party (WP_078–080).

Steps 9-11 (Request URI Request): The Wallet Instance checks if the Relying Party has provided the request_uri_method within its signed Request Object (WP_083).

  • If it is provided and is equal to post, the Wallet Instance SHOULD provide its metadata to the Relying Party. The Relying Party updates the Request Object according with the Wallet technical capabilities.

    The following is a non-normative example of an HTTP request made by the Wallet Instance to the Relying Party.

    POST /request HTTP/1.1
    Host: client.example.org
    Content-Type: application/x-www-form-urlencoded
    Accept: application/oauth-authz-req+jwt
    
    wallet_metadata=%7B%22authorization_endpoint%22%3A%20%22eudiw%3A%22%2C%20%22response_types_supported%22%3A%20%5B%22vp_token%22%5D%2C%20%22response_modes_supported%22%3A%20%5B%22query%22%5D%2C%20%22vp_formats_supported%22%3A%20%7B%22dc%2Bsd-jwt%22%3A%20%7B%22sd-jwt_alg_values%22%3A%20%5B%22ES256%22%2C%20%22ES384%22%5D%7D%7D%2C%20%22request_object_signing_alg_values_supported%22%3A%20%5B%22ES256%22%5D%7D%2C&wallet_nonce=%22qPmxiNFCR3QTm19POc8u%22
    

    Where the body of the request prior to being encoded in application/x-www-form-urlencoded by the Wallet corresponds to:

    {
      "wallet_metadata": {
        "authorization_endpoint": "https://wallet-solution.digital-strategy.europa.eu/authorization",
        "response_types_supported": [
          "vp_token"
        ],
        "response_modes_supported": [
          "query"
        ],
        "vp_formats_supported": {
          "dc+sd-jwt": {
              "sd-jwt_alg_values": [
                "ES256",
                "ES384"
              ]
          }
        },
        "request_object_signing_alg_values_supported": [
          "ES256"
        ],
        "client_id_prefixes_supported": ["openid_federation", "x509_hash"],
      },
      "wallet_nonce": "qPmxiNFCR3QTm19POc8u"
    }
    
  • When the Wallet Instance capabilities discovery is not supported by Relying Party, the Wallet Instance requests the signed Request Object using the HTTP method GET (WP_082).

Step 12 (Request URI Response): The Relying Party issues the Request Object signing it using one of its cryptographic private keys, where their public parts have been published within its Entity Configuration (metadata.openid_credential_verifier.jwks) as extracted by Wallet Instance per WP_084. The Wallet Instance obtains the signed Request Object.

Below is a non-normative example of the Redirect URI Response:

HTTP/1.1 200 OK
Content-Type: application/oauth-authz-req+jwt

eyJhbGciOiJFUzI1NiIs...9t2LQ

Steps 13-15 (WI Checks): The Wallet Instance verifies the Request Object, which is in the form of a signed JWT (WP_085–086).

A non-normative example of a Request Object in the form of decoded header and payload is shown below:

{
  "alg": "ES256",
  "typ": "oauth-authz-req+jwt",
  "kid": "9tjiCaivhWLVUJ3AxwGGz_9",
  "trust_chain": [
    "MIICajCCAdOgAwIBAgIC...awz",
    "MIICajCCAdOgAwIBAgIC...2w3",
    "MIICajCCAdOgAwIBAgIC...sf2"
  ],
  "x5c": [
    "MIIDqjCCApKgAwIBAgIESLNEvDA ...",
    "MIICwzCCAasCCQCKVy9eKjvi+jA ...",
    "MIIDTDCCAjSgAwIBAgIJAPlnQYH..."
  ]
}
{
  "client_id": "openid_federation:https://relying-party.example.org",
  "response_mode": "direct_post.jwt",
  "response_type": "vp_token",
  "dcql_query": {
    "credentials": [
      {
        "id": "personal id data",
        "format": "dc+sd-jwt",
        "meta": {
          "vct_values": [ "urn:eudi:pid:it:1" ]
        },
        "claims": [
          {"path": ["given_name"]},
          {"path": ["family_name"]},
          {"path": ["personal_administrative_number"]}
        ]
      },
      {
        "id": "wallet attestation",
        "format": "dc+sd-jwt",
        "meta": {
          "vct_values": ["urn:eudi:wallet_attestation:it:1"]
        }
      }
    ]
  },
  "response_uri": "https://relying-party.example.org/response_uri",
  "nonce": "2c128e4d-fc91-4cd3-86b8-18bdea0988cb",
  "wallet_nonce": "qPmxiNFCR3QTm19POc8u",
  "state": "3be39b69-6ac1-41aa-921b-3e6c07ddcb03",
  "iss": "https://relying-party.example.org",
  "iat": 1672418465,
  "exp": 1672422065
}

It then processes the Relying Party metadata and applies the relevant policies to determine which Digital Credentials and User data the Relying Party is authorized to request (WP_087).

Steps 16-17 (User Consent): The Wallet Instance requests the User's consent to disclose the requested Credentials by showing the Relying Party's identity and the requested attributes. The User authorizes and consents the presentation of the Credentials by selecting and or deselecting the personal data to release (WP_088).

Step 18 (Authorization Response): The Wallet Instance provides the Authorization Response to the Relying Party using an HTTP request with the method POST (response mode "direct_post.jwt").

Below is a non-normative example of the Authorization Response:

POST /response_uri HTTP/1.1
HOST: relying-party.example.org
Content-Type: application/x-www-form-urlencoded

response=eyJhbGciOiJFUzI1NiIs...9t2LQ

Below is a non-normative example of the decrypted payload of the JWT contained in the response, before base64url encoding. The vp_token parameter value corresponds to the format used when the DCQL query language is used in the presentation request.

{
  "state": "3be39b69-6ac1-41aa-921b-3e6c07ddcb03",
  "vp_token": {
    "personal id data": "eyJhbGciOiJFUzI1NiIs...PT0iXX0",
    "wallet attestation": "eyJhbGciOiJFUzI1NiIs...NTi0XG"
  }
}

Steps 19-23 (RP Checks): The Relying Party verifies the Authorization Response, extracts the Wallet Attestation to establish trust with the Wallet Solution. It then extracts the vp_token, which contains one or more Digital Credentials presentations, and validates the overall format of the VP Token. For each credential presentation, the Relying Party verifies its integrity according to the DCQL query criteria defined in the Authorization Request. The Relying Party MUST also attest trust with the corresponding Credentials Issuer, and validate the Wallet Instance's proof of possession of each presented Digital Credential. Finally, the Relying Party verifies the revocation status of each presented Digital Credential, as described in Digital Credential Revocation and Suspension. If all previous verifications yelded positive result, the Relying Party updates the User session.

Steps 24-25 or 26 (Relying Party Response): The Relying Party provides to the Wallet Instance the response about the presentation, which informs the User.

Upon receiving and validating the Authorization Response at the Response Endpoint, the Relying Party returns to the Wallet Instance a HTTP 200 OK. In particular, in the Same Device Flow, the Relying Party SHOULD also pass the redirect_uri to the Wallet Instance. Upon receiving the redirect_uri, the Wallet Instance MUST perform a redirect to the URL specified by the redirect_uri. This redirect allows the Relying Party to seamlessly resume interaction with the User on the device which initiated the flow. When the response does not contain the redirect_uri parameter, the Wallet Instance is not required to perform any further step. The User should manually close the Wallet Instance and open the user-agent to continue the flow (RPR-83).

The following is a non-normative example of the response in the Same Device Flow.

HTTP/1.1 200 OK
Content-Type: application/json

{
  "redirect_uri": "https://relying-party.example.org/cb?response_code=091535f699ea575c7937fa5f0f454aee"
}

Steps 27-28: The JavaScript page is inspecting the status endpoint.

Below is a non-normative example of the HTTP Request to the status endpoint, where the parameter id contains an opaque and random value:

GET /session-state?id=3be39b69-6ac1-41aa-921b-3e6c07ddcb03 HTTP/1.1
HOST: relying-party.example.org

When the Wallet Instance has provided the presentation to the Relying Party's response_uri endpoint and the User authentication is successful. The Relying Party updates the session cookie allowing the user-agent to access to the protected resource. A redirect URL is provided carrying the location where the user-agent is intended to navigate. The following is a non-normative example of the response with the redirect_uri from the Relying Party to the user-agent.

HTTP/1.1 200 OK
Content-Type: application/json

{
  "redirect_uri": "https://relying-party.example.org/cb?response_code=091535f699ea575c7937fa5f0f454aee"
}

Steps 29-30: The user-agent is redirected to the redirect URI to continue the navigation with the protected resource made available to the User (WP_094).

12.2.1.1. Authorization Request

The URL parameters contained in the Relying Party Authorization Request are described in the table below.

Name

Description

client_id

REQUIRED. Unique identifier of the Relying Party. The value MUST use one of the following Client Identifier Prefixes (as defined in OpenID4VP, Section 5.9): openid_federation (Relying Party’s Entity Identifier in a Trust Chain) or x509_hash (base64url-encoded SHA-256 hash of the Relying Party’s X.509 certificate).

request

CONDITIONAL. REQUIRED unless request_uri is specified. It contains the base64url-encoded and signed Request Object. For the content of the Request Object see Section Request Object.

request_uri

CONDITIONAL. REQUIRED unless request is specified. The HTTP URL where the Relying Party provides the signed Request Object to the Wallet Instance.

request_uri_method

OPTIONAL only if request_uri is specified, otherwise MUST NOT be present. The HTTP method MUST be set with get or post (RPR-98). The Wallet Instance should use this method to obtain the signed Request Object from the request_uri. If not provided or equal to get, the Wallet Instance SHOULD use the HTTP method get. Otherwise, the Wallet Instance SHOULD provide its metadata within the HTTP POST body encoded in application/x-www-form-urlencoded.

Note

IT Wallet specification recommends the use of request_uri, i.e. Request Object by reference.

Warning

For security reasons and to prevent endpoint mix-up attacks, the value contained in the request_uri parameter MUST be one of those attested by a trusted third party, such as those provided in the openid_credential_verifier metadata within the request_uris parameter, obtained from the Trust Chain about the Relying Party (WP_081 and RPR-85).

The value corresponding to the request_uri endpoint SHOULD be randomized, according to RFC 9101, The OAuth 2.0 Authorization Framework: JWT-Secured Authorization Request (JAR) Section 5.2.1.

12.2.1.2. Request URI Request

The Relying Party SHOULD provide the POST method with its request_uri endpoint allowing the Wallet Instance to inform the Relying Party about its technical capabilities.

This feature can be useful when, for example, the Wallet Instance supports a restricted set of features, supported algorithms or a specific url for its authorization_endpoint, and any other information that it deems necessary to provide to the Relying Party for interoperability.

Warning

The Wallet Instance, when providing its technical capabilities to the Relying Party, MUST NOT include any User information or other explicit (RPR-86) information regarding the hardware used or usage preferences of its User (RPR-86).

If both the Relying Party and the Wallet Instance support the request_uri_method with HTTP POST, the Wallet Instance capabilities (metadata) MUST be provided using an HTTP request to the request_uri endpoint of the Relying Party, with the method POST and content type set to application/x-www-form-urlencoded (WP_083). The request and its parameters are defined in Section 5 (Authorization Request) of OpenID4VP. Below are the normative details and references about the parameters to be used by the Wallet Instance in the request (WP_083a–083c).

Table 12.15 Request URI Endpoint Parameters

Parameter

Description

wallet_metadata

OPTIONAL. JSON object with metadata parameters. See OpenID4VP, Section 10.1 and the table below, "Wallet Metadata Parameters".

wallet_nonce

RECOMMENDED. String used by Wallet Instance to prevent replay of the Relying Party's responses.

Table 12.16 Wallet Metadata Parameters

Parameter

Description

vp_formats_supported

REQUIRED. Object with Credential format identifiers. See OpenID4VP Appendix B.

alg_values_supported

OPTIONAL. Array of cryptographic suites supported. See OpenID4VP Appendix B.

client_id_prefixes_supported

RECOMMENDED. A non-empty array of the Client Identifier Prefixes that the Wallet Instance supports. Valid values include openid_federation and x509_hash; if omitted, the default is pre-registered.

authorization_endpoint

URL of the authorization server's endpoint, see OAUTH2. Using an universal link is preferable for enhanced security and fallback support, custom url schemes can also be used if necessary.

response_types_supported

OPTIONAL. JSON array of OAuth 2.0 response_type values. If present it MUST be set to vp_token (RPR-82).

response_modes_supported

OPTIONAL. JSON array of OAuth 2.0 "response_mode" values as specified in OAUTH-MULT-RESP-TYPE. The supported value MUST be query.

request_object_signing_alg_values_supported

OPTIONAL. See OpenID Connect Discovery.

Note

In the IT Wallet, legacy Relying Parties using an https URI as client_id implicitly follow the OpenID Federation client identifier prefix (openid_federation). Their trust is established and validated through trust chain resolution, which is treated as equivalent to that of statically trusted (pre-registered) clients as defined in [RFC 6749], for backward compatibility.

Note

Although the response_modes_supported field references JARM to ensure JARM-level interoperability for the Authorization Response by keeping a JWT based format for front-channel redirects such as form_post.jwt in the Same Device Flow, the Relying Party adopts direct_post.jwt for the Cross Device Flow, which relies on back-channel delivery using an HTTP POST request to the Relying Party. The actual use of direct_post.jwt is introduced below, in Request URI Response, where the Relying Party sets the response_mode for the transaction.

Note

The wallet_nonce parameter is RECOMMENDED for Wallet Instances that want to prevent reply of their http requests to the Relying Parties. When present, the Relying Party MUST evaluate it (RPR-81).

Note

For the authorization_endpoint the use of universal links are preferred over custom url-schemes because, when properly configured using Assetlinks JSON for Android and Apple App Site Association for iOS, they provide enhanced security by reducing the risk of URL hijacking. Furthermore, universal links offer fallback mechanisms, allowing the flow to continue seamlessly in a browser even if the Wallet Instance is not installed, ensuring a smoother User experience. To ensure interoperability, support custom url-schemes is also RECOMMENDED according to OpenID4VC High Assurance Interoperability Profile (HAIP) OPENID4VC-HAIP, and in particular using the custom url haip://.

12.2.1.3. Request URI Response

The Relying Party issues the signed Request Object using the content type set to application/oauth-authz-req+jwt. For the content of the Request Object see Section Request Object.

12.2.1.3.1. Request URI Endpoint Errors

When the Relying Party encounters errors while issuing the Request Object from the request_uri endpoint, it MUST return an error response with application/json as the content type and MUST include the following parameters:

  • error: The error code.

  • error_description: Text in human-readable form providing further details to clarify the nature of the error encountered.

The following table lists the HTTP Status Codes and related error codes that MUST be supported for the error response:

Status Code

Error Code

Description

400 Bad Request

invalid_request

The Request Object could not be retrieved due to an invalid or malformed request at the request_uri endpoint. (RFC 6749#section-4.1.2.1).

500 Internal Server Error

server_error

The request cannot be fulfilled because the Request URI Endpoint encountered an internal problem. (RFC 6749#section-4.1.2.1).

503 Service Unavailable

temporarily_unavailable

The request cannot be fulfilled because the Request URI Endpoint is temporarily unavailable (e.g., due to maintenance or overload). (RFC 6749#section-4.1.2.1).

The following is an example of an error response from request_uri endpoint:

HTTP/1.1 500 Internal Server Error
Content-Type: application/json

{
  "error": "server_error",
  "error_description": "The Request Object cannot be retrieved due to an internal server error."
}

Upon receiving an error response, the Wallet Instance SHOULD inform the User of the error condition in an appropriate manner (WP_089). The Wallet Instance SHOULD log the error and MAY attempt to recover from certain errors if feasible (WP_089a). For example, if the error is server_error, the Wallet Instance SHOULD prompt the User to re-enter or scan a new QR code, if applicable (WP_089b).

12.2.1.4. Request Object

The JWT header parameters are described below:

Name

Description

alg

REQUIRED. Algorithm used to sign the JWT, according to [RFC 7516#section-4.1.1]. It MUST be one of the supported algorithms in Section Cryptographic Algorithms and MUST NOT be set to none or to a symmetric algorithm (MAC) identifier (RPR-104).

typ

REQUIRED. Media Type of the JWT, as defined in [RFC 7519] and [RFC 9101]. It SHOULD be set to the value oauth-authz-req+jwt (RPR-105).

kid

REQUIRED. Key ID of the public key needed to verify the JWT signature, as defined in [RFC 7517].

trust_chain

OPTIONAL. It is a sequence of Entity Statements that composes the Trust Chain related to the Relying Party, as defined in OID-FED Section 4.3 Trust Chain Header Parameter.

x5c

REQUIRED. Contains the X.509 certificate chain about the Relying Party, excluding the Trust Anchor certificate, used to verify the JWT signature with the public key in the Relying Party’s certificate as defined in RFC 7515. The Relying Party’s certificate in x5c asserts the Relying Party identity information along with the network endpoints used in the presentation flow, including the endpoints Authorization Request and Response endpoints (response_uri and redirect_uri). All the endpoints used in the presentation flow by a Relying Party MUST be bound to the FQDN and any further webpath provided in the Relying Party’s certificate, in the form of URI-type SAN for full-URI matching, or a DNSName SAN for host-name matching.

Note

The x5c header MUST NOT include the root certificate, as required by OPENID4VC-HAIP. The x5c certificate chain MUST validate to a preconfigured root certificate; see Section X.509 PKI for background on X.509 certificate chain validation.

The JWT payload parameters are described herein:

Name

Description

client_id

REQUIRED. Unique Identifier of the Relying Party.

client_metadata

OPTIONAL. A JSON object containing the Relying Party metadata values, that SHOULD include the following parameters:
  • vp_formats_supported. Used by the Wallet Instance to determine the supported Verifiable Presentation formats.

  • encrypted_response_enc_values_supported. JSON array listing the supported JWE enc algorithms for encrypted Authorization Responses in direct_post.jwt.

  • jwks. JSON Web Key Set used by the Wallet Instance for encrypting the Authorization Response or for key agreement. Keys contained in this set are request-specific and identified by their kid value.

  • client_name and logo_uri. OPTIONAL. Used for user consent display and to show the Relying Party identity in the Wallet Instance interface.

response_mode

REQUIRED. It MUST be set to direct_post.jwt (RPR-106).

dcql_query

REQUIRED. Object representing a request for a presentation of Credentials, according to the DCQL query language defined in Section 6 of OpenID4VP.

transaction_data

OPTIONAL. Non-empty array of JSON objects, each describing a transaction that the Relying Party requests the User to authorize. Each transaction object includes:
  • type. String that identifies the transaction data type.

  • credential_ids. Array referencing one or more Credentials from the dcql_query that can authorize the transaction.

transaction_data_hashes_alg

OPTIONAL. Array of strings, each representing a hash algorithm identifier, corresponding to a hash algorithm name listed in the IANA. One of these algorithms MUST be used to calculate the hashes in the transaction_data_hashes response parameter. If omitted, the default hash algorithm is sha-256.

response_type

REQUIRED. It MUST be set to vp_token (RPR-107).

wallet_nonce

REQUIRED if previously provided by Wallet Instance (RPR-94). String value used to mitigate replay attacks of the response, as defined in Section 5.10 (Request URI Method) of OpenID4VP.

response_uri

REQUIRED. The Response URI to which the Wallet Instance MUST send the Authorization Response using an HTTP request using the method POST (RPR-109).

nonce

REQUIRED. Fresh cryptographically random number with sufficient entropy, which length MUST be at least 32 digits (RPR-110).

state

RECOMMENDED. Unique identifier of the Authorization Request, its value SHOULD be opaque to the Wallet Instance.

iss

REQUIRED. The entity that has issued the JWT. It will be populated with the Relying Party client id.

iat

REQUIRED. Unix Timestamp, representing the time at which the JWT was issued.

exp

REQUIRED. Unix Timestamp, representing the expiration time on or after which the JWT MUST NOT be valid anymore (RPR-111).

Warning

For security reasons and to prevent endpoint mix-up attacks, the value contained in the response_uri parameter MUST be one of those attested by a trusted third party, such as those provided in the openid_credential_verifier metadata within the response_uris parameter, obtained from the Trust Chain about the Relying Party (WP_091a and RPR-112).

Note

The transaction_data parameter is intended for use cases where the Wallet Instance MUST authorize a specific transaction, such as payment initiation or digital signing. In these high-sensitivity scenarios, the transaction data can be cryptographically bound to the Authorization Response through transaction_data_hashes in the Key Binding JWT, ensuring integrity and non-repudiation. See OpenID4VP, Section 8.4 for further details.

Note

The state parameter in an OAuth request is optional, but it is highly recommended. It is primarily used to prevent Cross-Site Request Forgery (CSRF) attacks by including a unique and unpredictable value that the Relying Party can verify upon receiving the response. Additionally, it helps maintain the state between the request and response, such as session information or other data the Relying Party needs after the authorization process.

Note

The client_metadata parameter usage is conditional. If client_id uses the x509_hash prefix, all the Relying Party metadata, other than its public key used for signing the Request Object, MUST be provided in client_metadata. However, if it is present and client_id uses the openid_federation prefix, the Wallet Instance MUST ignore it and obtain the metadata through the OpenID Federation Trust Chain (RPR-113).

Note

Requesting the Wallet Attestation

The Relying Party which requests a Wallet Attestation MUST do so by using a standard DCQL query, however it SHOULD NOT include the claims parameter in the query as the Wallet Attestation is not a Digital Credential but a proof of the Wallet Instance's trustworthiness and capabilities. Depending on the format of the Wallet Attestation, the Relying Party MUST request the vct_values parameter in the DCQL query, which MUST be set to the value set in the Digital Credentials Catalog Structure (RPR-114).

12.2.1.5. Authorization Response

After obtaining the User authorization and consent for the presentation of the Digital Credentials, the Wallet Instance sends the Authorization Response to the Relying Party response_uri endpoint using an HTTP request with the method POST (WP_091), the content SHOULD be encrypted according OpenID4VP Section 8.3, using the Relying Party public key (WP_092).

Note

Why the response is encrypted?

The response sent from the Wallet Instance to the Relying Party is encrypted to prevent a malicious agent from gaining access to the plaintext information transmitted within the Relying Party's network. This is only possible if the network environment of the Relying Party employs TLS termination. Such technique employs a termination proxy that acts as an intermediary between the client and the webserver and handles all TLS-related operations. In this manner, the proxy deciphers the transmission's content and either forwards it in plaintext or by negotiates an internal TLS session with the actual webserver's intended target. In the first scenario, any malicious actor within the network segment could intercept the transmitted data and obtain sensitive information, such as an unencrypted response, by sniffing the transmitted data.

Note

Presenting the Wallet Attestation

The Wallet Instance MUST include the Wallet Attestation if requested by the Relying Party using the DCQL query. During presentaion, the Wallet Instance SHOULD NOT request User's consent to the disclosure of the Wallet Attestation attributes which are technical data not transparent to the User.

Where the following parameters are used (WP_093):

Name

Description

vp_token

There MUST be at least two signed presentations in this Array (WP_093a):

  • The requested Digital Credential (one or more, in format of SD-JWT VC)

  • The Wallet Attestation (in SD-JWT VC format)

The vp_token format is a JSON Object which keys corresponds to the requested credential ids in the dcql_query used in the request, and the values to each presented Digital Credential.

state

Unique identifier provided by the Relying Party within the Authorization Request.

Note

Although OpenID4VP considers SD-JWT-based Verifiable Credentials (SD-JWT VC) draft -10, the IT Wallet specification considers SD-JWT VC draft -11 (SD-JWT-VC) to be in line with the version identified in OpenID4VCI.

SD-JWT defines how a Holder can present a Digital Credential to a Relying Party, proving the legitimate possession of the Digital Credential. To do this, the Holder MUST include the KB-JWT in the SD-JWT by appending the KB-JWT at the end of the SD-JWT (WP_093b), as represented in the example below

<Issuer-Signed-JWT>~<Disclosure 1>~<Disclosure 2>~...~<Disclosure N>~<KB-JWT>

To validate the signature on the Key Binding JWT, the Relying Party MUST use the key material included in the Issuer-Signed-JWT. The Key Binding JWT (KB-JWT) signature validation MUST use the public key included in the SD-JWT, using the cnf parameter contained in the Issuer-Signed-JWT.

When an SD-JWT is presented, its KB-JWT MUST contain the following parameters in the JWT header (WP_093c):

Claim

Description

typ

REQUIRED. MUST be kb+jwt, which explicitly types the Key Binding JWT as recommended in Section 3.11 of [RFC8725].

alg

REQUIRED. Signature Algorithm using one of the specified in the Section Cryptographic Algorithms.

When an SD-JWT is presented, the KB-JWT signature MUST be verified by the same public key included in the SD-JWT within the cnf parameter. The KB-JWT MUST contain the following parameters in the JWT payload:

Claim

Description

iat

REQUIRED. The value of this claim MUST be the time at which the Key Binding JWT was issued, using the syntax defined in [RFC7519].

aud

REQUIRED. The intended receiver of the Key Binding JWT. The value of this parameter MUST match the Relying Party unique entity identifier.

nonce

REQUIRED. Ensures the freshness of the signature. The value type of this claim MUST be a string. The value MUST match with the one provided in the request object.

sd_hash

REQUIRED. The base64url-encoded hash digest over the Issuer-signed JWT and the selected disclosures.

transaction_data_hashes

CONDITIONAL. REQUIRED when the request includes transaction_data. Non-empty array of base64url-encoded hashes. Each hash is computed over the exact string value of the corresponding transaction_data item.

transaction_data_hashes_alg

CONDITIONAL. REQUIRED only if the request included transaction_data_hashes_alg. String naming the hash algorithm actually used to compute transaction_data_hashes; if that parameter was not provided, the hash function MUST be sha-256.

12.2.1.5.1. Authorization Response Errors

There are cases where the Wallet Instance cannot validate the Request Object or the Request Object results invalid. This error occurs if the Request Object is successfully fetched from the url provided in the parameter request_uri but fails the validation checks. This could be due to incorrect signatures, malformed claims, or other validation failures, such as the revocation of the Relying Party.

If the Wallet Instance encounters any such errors during the evaluation of the Authorization Request, it MUST notify the Relying Party by sending an Authorization Error Response (WP_090). The Wallet Instance sends the Authorization Error Response to the Relying Party response_uri endpoint using an HTTP POST request (WP_090). The Authorization Error Response MUST be encoded in the request body using the format defined by the application/x-www-form-urlencoded content type.

Below is a non-normative example of an Authorization Error Response.

POST /response_uri HTTP/1.1
HOST: relying-party.example.org
Content-Type: application/x-www-form-urlencoded

state=3be39b69-6ac1-41aa-921b-3e6c07ddcb03&
error=invalid_request&
error_description=...

Warning

The current OpenID4VP specification outlines various error responses that a Wallet Instance may return to the Relying Party (Verifier) in case of faulty requests. For privacy enhancement, Wallet Instances SHOULD NOT notify the Relying Party of faulty requests in certain scenarios. This is to prevent any potential misuse of error responses that could lead to gather informations that could be exploited.

In the following table are listed error codes and descriptions that are supported for the Authorization Error Response:

Error Code

Description

invalid_request_uri

The request_uri in the authorization request returns an error, contains invalid data, or is otherwise malformed. RFC 9101

vp_formats_not_supported

The Wallet Instance does not support any of the vp formats required by the Relying Party. OpenID4VP

invalid_request_uri_method

The value of the request_uri_method parameter is neither get nor post. OpenID4VP

invalid_request

The request is malformed or inconsistent (e.g., it uses the vp_token Response Type but it does not include a dcql_query parameter), the Client Identifier Prefix is unsupported, or requirements of a prefix are violated (e.g., client_id with the x509_hash prefix without the required client_metadata). OpenID4VP

access_denied

The Wallet did not have the requested credential, the User did not consent, or the Wallet failed to authenticate the User. OpenID4VP

invalid_client

  • The Relying Party’s metadata has been resolved based on the Client Identifier (using the openid_federation or x509_hash prefix), but cannot be authorized due to trust validation failures or is not a valid participant of the federation. OID-FED and OpenID4VP

  • client_metadata parameter is present, but the Wallet recognizes Client Identifier and knows metadata associated with it. OpenID4VP

  • Relying Party's pre-registered metadata has been found based on the Client Identifier, but client_metadata parameter is also present. OpenID4VP

invalid_transaction_data

One or more objects in the transaction_data structure are invalid. For instance, those objects contain unknown or unsupported types, malformed (e.g., it is an object of a known type but containing unknown fields or contains fields of the wrong type for the transaction data type) or missing fields, invalid values (e.g., the credential_ids does not match), or references to unavailable Credentials. OpenID4VP

12.2.1.6. Relying Party Response

As defined in Section 8.2. (Response Mode direct_post) of the OpenID4VP specification, if the Response URI has successfully processed the Authorization Response or Authorization Error Response, it MUST respond with an HTTP status code of 200 with Content-Type of application/json and a JSON object in the response body.

In the Same Device Flow, the Relying Party SHOULD add the redirect_uri parameter to the JSON object in the response body. Upon receiving the redirect_uri, the the Wallet Instance MUST perform a redirect to the URL specified by the redirect_uri. This redirect allows the Relying Party to seamlessly resume interaction with the User on the device which initiated the flow, after the Wallet Instance has transmitted the Authorization Response to the designated response_uri.

The Relying Party MUST include a response code within the redirect_uri. The response code is a fresh, cryptographically random number used to ensure only the receiver of the redirect can fetch and process the Authorization Response. The number could be added as a path component, as a parameter or as a fragment to the URL. It is RECOMMENDED to use a cryptographic random value of 128 bits or more at the time of the writing of this specification. Even if an adversary manages to steal the random value used in the request to the status endpoint, their user-agent would be rejected due to the missing cookie in the request.

Warning

For security reasons and to prevent endpoint mix-up attacks, the value contained in the redirect_uri parameter MUST be one of those attested by a trusted third party, such as those provided in the openid_credential_verifier metadata within the redirect_uris parameter, obtained from the Trust Chain about the Relying Party (WP_094a).

12.2.1.6.1. Relying Party Response Errors

If any validation check, performed by the Relying Party on the Authorization Response from the Wallet Instance, fails; the Response URI endpoint MUST return an error response. The structure of this error response should be determined by the specific nature of the error encountered. The response MUST use application/json as the content type and MUST include the following parameters:

  • error: The error code.

  • error_description: Text in human-readable form providing further details to clarify the nature of the error encountered.

The following table lists the HTTP Status Codes and related error codes that MUST be supported for the error response:

Status Code

Error Code

Description

400 Bad Request

invalid_request

The response cannot be processed because it is missing required parameters, contains invalid parameters or is otherwise malformed.

400 Bad Request

invalid_request

The Credentials presented are malformed, invalid or revoked.

400 Bad Request

invalid_request

The credential presentation, contained in the vp_token object, is malformed, doesn't have the required parameters or is incorrectly formatted.

400 Bad Request

invalid_request

The "sd-jwt" returned is malformed, missing required parameters or incorrectly formatted.

403 Forbidden

invalid_request

The signature of the KB-JWT is invalid or does not match the associated public key (JWK) referenced in the Issuer signed SD-JWT.

403 Forbidden

invalid_request

The nonce value provided is incorrect or otherwise malformed.

403 Forbidden

invalid_request

The signature of the Wallet Attestation is not valid or trust cannot be established with its Issuer.

403 Forbidden

invalid_request

Trust could not be established with the Credential Issuer.

500 Internal Server Error

server_error

The request cannot be fulfilled because the Response URI Endpoint encountered an internal problem.

503 Service Unavailable

temporarily_unavailable

The request cannot be fulfilled because the Response URI Endpoint is temporarily unavailable (e.g., due to maintenance or overload).

Below there are two examples of HTTP responses using application/json that include both the error and error_description members:

HTTP/1.1 403 Forbidden
Content-Type: application/json

{
  "error": "invalid_request",
  "error_description": "Trust cannot be established with the issuer: https://issuer.example.com"
}
HTTP/1.1 400 Bad Request
Content-Type: application/json

{
  "error": "invalid_request",
  "error_description": "The vp_token is malformed, missing required parameters or incorrectly formatted"
}

12.2.1.7. Status Endpoint

This specification introduces the Relying Party Status Endpoint for implementations that choose to use it. This endpoint is an internal security feature of the implementation and is not required for interoperability.

Whether the flow is Same Device or Cross Device, the user-agent needs to check the session status at the endpoint made available by the Relying Party (status endpoint). This check MAY be implemented in the form of JavaScript code, within the page that shows the QRCode or the href button pointing to the request URL. The JavaScript code makes the user-agent check the status endpoint using either a polling strategy (in seconds) or a push strategy (e.g., WebSocket).

Since the HTML page and the status endpoint are implemented by the Relying Party, the implementation details of this solution are the responsibility of the Relying Party, as this is related to the Relying Party's internal API. However, the text below describes an example implementation.

The Relying Party binds the request of the user-agent, with a session cookie marked as Secure and HttpOnly, with the issued request. The request url SHOULD include a parameter with a random value. The HTTP response returned by this status endpoint MAY contain the HTTP status codes listed below:

  • 201 Created. The signed Request Object was issued by the Relying Party that waits to be downloaded by the Wallet Instance at the request_uri endpoint.

  • 202 Accepted. This response is given when the signed Request Object was obtained by the Wallet Instance.

  • 200 OK. The Wallet Instance has provided the presentation to the Relying Party's response_uri endpoint and the User authentication is successful. The Relying Party updates the session cookie allowing the user-agent to access to the protected resource. A redirect URL is provided carrying the location where the user-agent is intended to navigate.

12.2.1.7.1. Status Endpoint Errors

If instead any validation check performed by the Relying Party fails, the QRCode page SHOULD be updated with an error message. Moreover, the status endpoint MUST return an error response, whose structure depends on the nature of the error. The response MUST use application/json as the content type and MUST include the following parameters:

  • error: The error code.

  • error_description: Text in human-readable form providing further details to clarify the nature of the error encountered.

The following table lists the HTTP Status Codes and related error codes that MUST be supported for the error response:

Status Code

Error Code

Description

401 Unauthorized

authentication_failed

The Wallet Instance or its User have rejected the request, the request is expired, or other errors prevented the authentication.

403 Forbidden

invalid_session

Either the session id provided in the request is invalid.

12.2.1.8. Redirect URI

The redirect_uri value MUST be used with an HTTP method GET by the user-agent to redirect the User to a specific Relying Party's endpoint in order to complete the process.

12.2.1.8.1. Redirect URI Errors

When the user-agent is redirected to the Redirect URI provided by the Relying Party, several errors may occur that prevent the successful completion of the process. These errors are critical as they directly impact the User experience by hindering the seamless flow of information between the Wallet Instance and the Relying Party. Handling these errors requires clear communication to the User within the returned navigation web page. Relying Party MUST implement the error handling and validation mechanisms for Redirect URIs defined in this specification. Below are potential errors related to the Redirect URI, the error response MUST use application/json as the content type and MUST include the following parameters:

  • error: The error code.

  • error_description: Text in human-readable form providing further details to clarify the nature of the error encountered.

The following table lists the HTTP Status Codes and related error codes that MUST be supported for the error response:

Status Code

Error Code

Description

403 Forbidden

invalid_request

The Redirect URI provided by the Relying Party does not match any of the URIs linked with the User session. (RFC 6749#section-4.1.2.1)

403 Forbidden

invalid_request

The User session is invalid or expired.

500 Internal Server Error

server_error

The request cannot be fulfilled due to an intenal server error. (RFC 6749#section-4.1.2.1).

503 Service Unavailable

temporarily_unavailable

The request cannot be fulfilled because the service is temporarily unavailable (e.g., due to maintenance or overload). (RFC 6749#section-4.1.2.1).