Docs Italia beta

Documenti pubblici, digitali.

1. Soluzione eID basata sulla CIE

Lo schema di autenticazione “Entra con CIE” segue il modello dell'identità federata e dunque prevede l'introduzione di un Identity Provider (IdP), al quale i fornitori di servizi online, Service Provider (SP), richiedono, previa federazione, la verifica dell'identitá dell'utente.

In particolare, lo schema prevede l'istituzione di un IdP unico, il Ministero dell'Interno, che in qualità di ente responsabile dell'emissione della CIE, ne cura anche gli aspetti legati all'impiego del documento e delle credenziali di livello basso e significativo ad esso connesso, come strumento di identità digitale. Di seguito viene mostrato uno schema logico della soluzione eID basata sulla CIE.

Schema di autenticazione entra con CIE.

Fig. 1.1 Schema di autenticazione entra con CIE.

L'accesso mediante la CIE ai servizi erogati in rete dalle PP.AA. è reso possibile attraverso il CieID Server, sito presso il Ministero dell'Interno. Tale componente server, che si configura tanto come un server SAML 2.0 che come un OpenID Provider (OP), è realizzato e manutenuto dal Poligrafico e Zecca dello Stato S.p.A. (PZS) che riveste il ruolo di partner tecnologico del Ministero dell'Interno. Il CieID Server svolge le seguenti funzioni:

  • Accetta richieste di autenticazione SAML o OIDC a servizi digitali erogati da enti federati ed inviate attraverso il protocollo HTTPS;

  • Effettua l'identificazione informatica dell'utente mediante l'esecuzione della fase di challenge secondo il livello di sicurezza richiesto dal SP ovvero scelto dall'utente;

  • Nel caso di accesso mediante livello di sicurezza “alto”, verifica la validità del certificato a bordo della CIE cooperando con la CA Autenticazione;

  • Invia gli attributi qualificati all'erogatore di servizio previo consenso esplicito da parte dell'utente;

  • Invia all'erogatore di servizio una asserzione di autenticazione firmata dal Ministero dell'Interno; tale asserzione costituisce prova di avvenuto riconoscimento dell'utente da parte di CieID Server e del Ministero stesso.

Nota

L'interazione con l'utente da parte della componente CieID Server, puó avvenire secondo diverse modalitá:

  • Modalitá «desktop»: l'utente si autentica mediante un browser installato sul proprio computer. Nel caso di accesso di livello 3, utilizza la CIE mediante un lettore RF collegato al computer

  • Modalitá «smartphone»: l'utente si autentica al servizio tramite un browser installato su un dispositivo mobile (smartphone o tablet) dotato dell'app CieID. Nel caso di accesso di livello 3, il dispositivo mobile deve essere necessariamente dotato di interfaccia NFC. In tale circostanza la fase di autenticazione si completa avvicinando la CIE al proprio dispositivo;

  • Modalitá «desktop + smartphone»: l'utente si autentica al servizio tramite un browser installato sul proprio computer e, nel caso di accesso di livello 2 o 3 completa l'autenticazione mediante l'app CieID eventualmente avvicinando la CIE al proprio dispositivo mobile dotato di interfaccia NFC.

Lo schema Entra con CIE si realizza dunque mediante due macro-fasi distinte:

  1. richiesta del servizio esposto dal portale/app del Service Provider che avviene all'interno del browser dell'utente nel dominio del SP;

  2. autenticazione dell'utente effettuata direttamente dall'Identity Provider secondo i passi riportati in precedenza.

Per quanto concerne il primo punto, la richiesta avviene tramite una «call to action», realizzata dal Service Provider tramite un apposito pulsante «Entra con CIE», che ha come landing page un endpoint del Ministero dell'Interno, il quale a sua volta innesca il processo di identificazione vero e proprio. Per consentire una esperienza utente quanto più possibile omogenea presso tutti i service provider che integrano lo schema di identificazione mediante la CIE si DEVE utilizzare il kit disponibile all'indirizzo https://github.com/italia/cie-graphics.

Pulsante Entra con CIE

Fig. 1.2 Pulsante Entra con CIE

In riferimento al secondo punto, invece, l'autenticazione dell'utente é avviata dall'Identity Provider durante la cosiddetta fase di “challenge” che, se opportunamente abilitati dall'utente, utilizza differenti tipologie di credenziali, secondo il livello di sicurezza di autenticazione richiesto dal servizio. Nel dettaglio:

  1. username/password: credenziali attivate dall'utente titolare della CIE da utilizzare in caso di accesso con livello di sicurezza “basso” (livello 1);

  2. secondo fattore di autenticazione: per realizzare un accesso con livello di sicurezza “significativo” (livello 2) c'è l'autenticazione a due fattori, che consiste nell'immettere le credenziali username e password più un codice OTP ricevuto via SMS; in alternativa all'OTP si può decidere di ricevere una notifica PUSH sull'app CieID (in questa modalità l'accesso può essere effettuato inquadrando con l'app CieID un QR code opportunamente generato dall'IDP al momento del login);

  3. la lettura della CIE e in particolare l'invio del certificato digitale X.509 di autenticazione presente nel chip del documento e protetto dal codice PIN, per realizzare un accesso con livello di sicurezza “elevato” (livello 3). La comunicazione a basso livello con la carta varia a seconda delle modalitá di utilizzo, come meglio spiegato più avanti. Nel caso di modalitá «desktop» é possibile scaricare e installare un appposito software denominato CieID (Middleware) disponibile per i Sistemi operativi Windows, MacOS e Linux all'indirizzo https://www.cartaidentita.interno.gov.it/pa-e-imprese/documentazione-middleware-cie/ , che consente l'integrazione della CIE all'interno del sistema operativo ospite quale token crittografico esterno. Nel caso di autenticazione effettuata tramite un dispositivo mobile, é possibile scaricare gratuitamente e installare l'App «CieID» direttamente dallo Store online (Android o iOS).

Allo stato dell'arte questa modalitá è fruibile mediante smartphone dotati di sistema operativo Android 6 o superiore, utilizzando il browser “Chrome”, e iPhone 7 o superiori dotati di sistemi operativi iOS 13 o superiori [1] , utilizzando browser Safari. In caso di utilizzo di autenticazione mediante L3 da smartphone è necessario possedere un terminale dotato di lettore NFC. Tutte le componenti software, sia lato server IdP e sia client (Middleware e App CieID), sono sviluppate e gestite dal Poligrafico che cura anche le attività di supporto e assistenza tecnica al Service Provider nell'utilizzo di tali strumenti e durante l'intero iter di integrazione dello schema "Entra con CIE" all'interno dei servizi erogati dai SP. Tutte le componenti software, sia lato server IdP e sia client (Middleware e App CieID), sono sviluppate e gestite dal Poligrafico che cura anche le attività di supporto e assistenza tecnica al Service Provider nell'utilizzo di tali strumenti e durante l'intero iter di integrazione dello schema «Entra con CIE» all'interno dei servizi erogati dai SP.

I diagrammi seguenti illustrano i meccanismi di funzionamento dello schema “Entra con CIE” nei vari scenari di utilizzo, secondo il protocollo impiegato e il livello di sicurezza richiesto.

1.1. Meccanismi di funzionamento

1.1.1. Accesso di livello 1

Accesso di livello 1 da computer

Fig. 1.3 Accesso di livello 1 da computer e da smartphone

1.1.2. Accesso di livello 2

DESKTOP VIA OTP (SMS)

Accesso di livello2 da computer

Fig. 1.4 Accesso di livello 2 via OTP su SMS, da computer

DESKTOP VIA OTP (PUSH)

Accesso di livello 2 da computer push

Fig. 1.5 Accesso di livello 2 da computer mediante notifiche Push

DESKTOP VIA QR CODE e CieID

Accesso di livello 2 da computer QR

Fig. 1.6 Accesso di livello 2 da computer attraverso scansione QR code

SMARTPHONE

Accesso di livello 2 da smartphone

Fig. 1.7 Accesso di livello 2 da smartphone

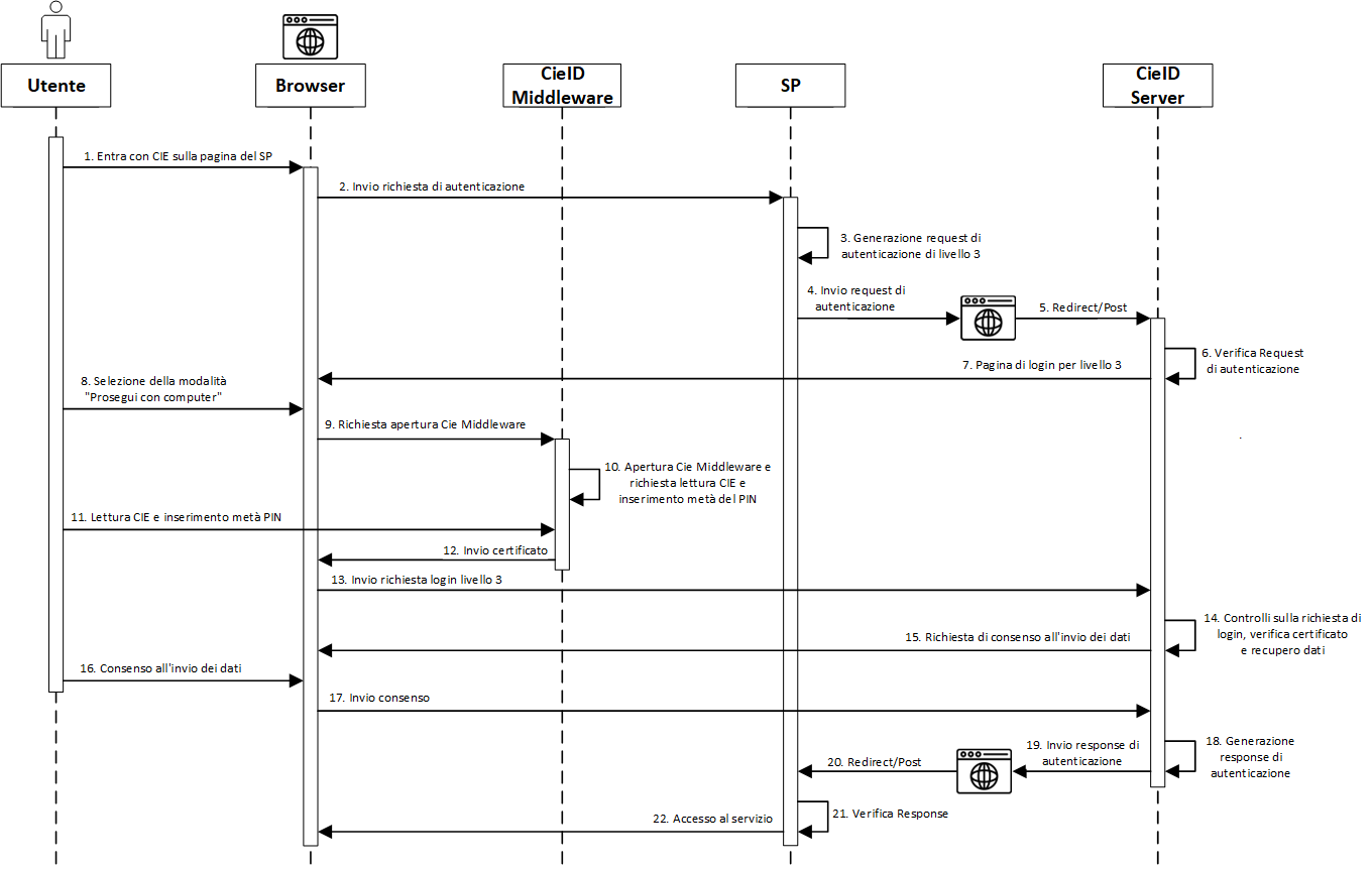
1.1.3. Accesso di livello 3

DESKTOP

Accesso di livello 3 da computer RF CIE

Fig. 1.8 Accesso di livello 3 da Computer con lettore RF e CIE

SMARTPHONE

Accesso di livello 3 da smartphone

Fig. 1.9 Accesso di livello 3 da smartphone

MISTA DESKTOP + SMARTPHONE

Accesso di livello 3 computer + smartphone

Fig. 1.10 Autenticazione di livello 3 mista "computer + smartphone"

1.2. APP “CieID” e SDK di integrazione

Una componente fondamentale per l'utilizzo dello schema “Entra con CIE” da terminali mobili è l'app CieID, che viene fornita per dispositivi Android e per dispositivi iOS.

AppCieID-Android-QR

Fig. 1.11 App CieID Android - Link per il download

AppCieID-iOS-download

Fig. 1.12 App CieID iOS - Link per il download

Dell'app è disponibile anche una versione per i test in ambiente di pre-produzione, propedeutici all'attivazione di Entra con CIE in esercizio.

Nota

Ai fini di sviluppo, per effettuare i test in ambiente di preproduzione e di produzione disponibili presso il Ministero dell'Interno, é possibile utilizzare il software CieID disponibile per computer, secondo lo scenario «desktop» appena presentato. Per i test in modalitá «mobile» o «computer + smartphone», non é possibile, invece, usare l'App CieID «ufficiale» in ambiente di pre-produzione ma é necessario installare l'App CieID di test disponibile al seguente link

App-CieID-test

Fig. 1.13 App CieID di test - Link per il download

Per effettuare i test in pre-produzione tramite l'App CieID di test o mediante il software CieID e agevolare gli sviluppi applicativi, é possibile richiedere ed utilizzare, in caso di indisponibilitá di una CIE «autentica», carte di test tramite il portale di federazione erogatori di servizi (cfr. il Manuale operativo per i fornitori di servizi pubblici e privati per ulteriori dettagli sul processo di onboarding).

Per i Service Provider interessati a fornire al cittadino i propri servizi online tramite una App proprietaria, ci sono due modalitá di integrazione:

  • Flusso con reindirizzamento: l'App del Service Provider, all'atto della richiesta di autenticazione dell'utente, reindirizza la richiesta all'App CieID che gestisce direttamente l'autenticazione con la CIE.

  • Flusso integrato: il processo di autenticazione viene effettuato direttamente in maniera nativa all'interno dell'App del Service Provider, il quale integra le funzionalità di autenticazione dello schema “Entra con CIE” attraverso una versione SDK (Software Development Kit) di CieID, rilasciata e gestita dal Poligrafico.

Agli indirizzi https://github.com/italia/cieid-android-sdk e https://github.com/italia/cieid-ios-sdk, sono disponibili gratuitamente le SDK Android e iOS che mettono a disposizione esempi di codice sorgente per l'integrazione dei due flussi sopra riportati nonché una libreria software per l'integrazione del flusso integrato con esempi.